PE Explorer Screenshots
PE Explorer hosts too many tools to show them all on one page, so we took only few screenshots to give you an idea of how it looks like. Take the PE Explorer Feature Tour to learn more.
Export, Import, Delay Import Viewers
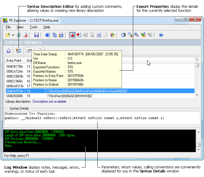
The Export, Import and Delay Import Table viewers allow you to view all the external functions the executable is using, and the results are categorized based on the DLL or library which contains them. A very useful feature here is the Syntax Viewer, which displays the calling syntax for functions it knows about and allows you to expand the syntax database with your own definitions.
The PE Explorer main window sample screen:
PE Explorer Export Analyzer (with Quick Function Syntax Lookup)

Resource Editor
The Resource Editor offers a thorough look at all of the resources (bitmaps, jpeg, png, icons, strings, etc) in the file, and allows you to make modifications without needing to recompile the source code.
The PE Explorer Resource Editor (Browser mode):

Section Headers Viewer
PE Explorer enables you to view the number of sections, their names, sizes and properties. You can extract, rename, recalculate, or delete sections from the program body.
The Section Headers Viewer sample screen:

Section Editor
Restoring the original values of sections' offsets to real data in the file is not an easy task. In many respects it depends on intuition and supposition, and is practically impossible to completely automate the given process. The Section Editor allows you to facilitate a solution to these problems.
The Section Editor and File Image Dump HEX Browser sample screen:

Disassembler
PE Explorer Disassembler utilizes a qualitative algorithm designed to reconstruct the assembly language source code of target binary win32 PE files (EXE, DLL, OCX) with the highest degree of accuracy possible.
The Disassembler main window:

Dependency Scanner
One of the most useful pieces of information that we can gather about an executable is the list of linked libraries it utilizes.
Dependency Scanner displays a list of all the external DLLs the selected PE file depends on, and iteratively scans each of these files for its dependencies. The Dependency Scanner opens a second window and displays the dependencies on the left in a hierarchy, with version information on each of these files displayed in the right-hand pane as you click on them.
The Dependency Scanner sample screen:

Start Exploring Your Applications Now!
Give PE Explorer a trial run for 30 days free! Once you try it, we think you will find it hard to go back to other PE file hacking utilities. For maximum editing and inspecting power, purchase a Personal license now for $129.00. The Business license is available for $229.95.